GSM posi greiðslumáti ÍSL / ENS

GSM posi greiðslumáti ÍSL / ENS

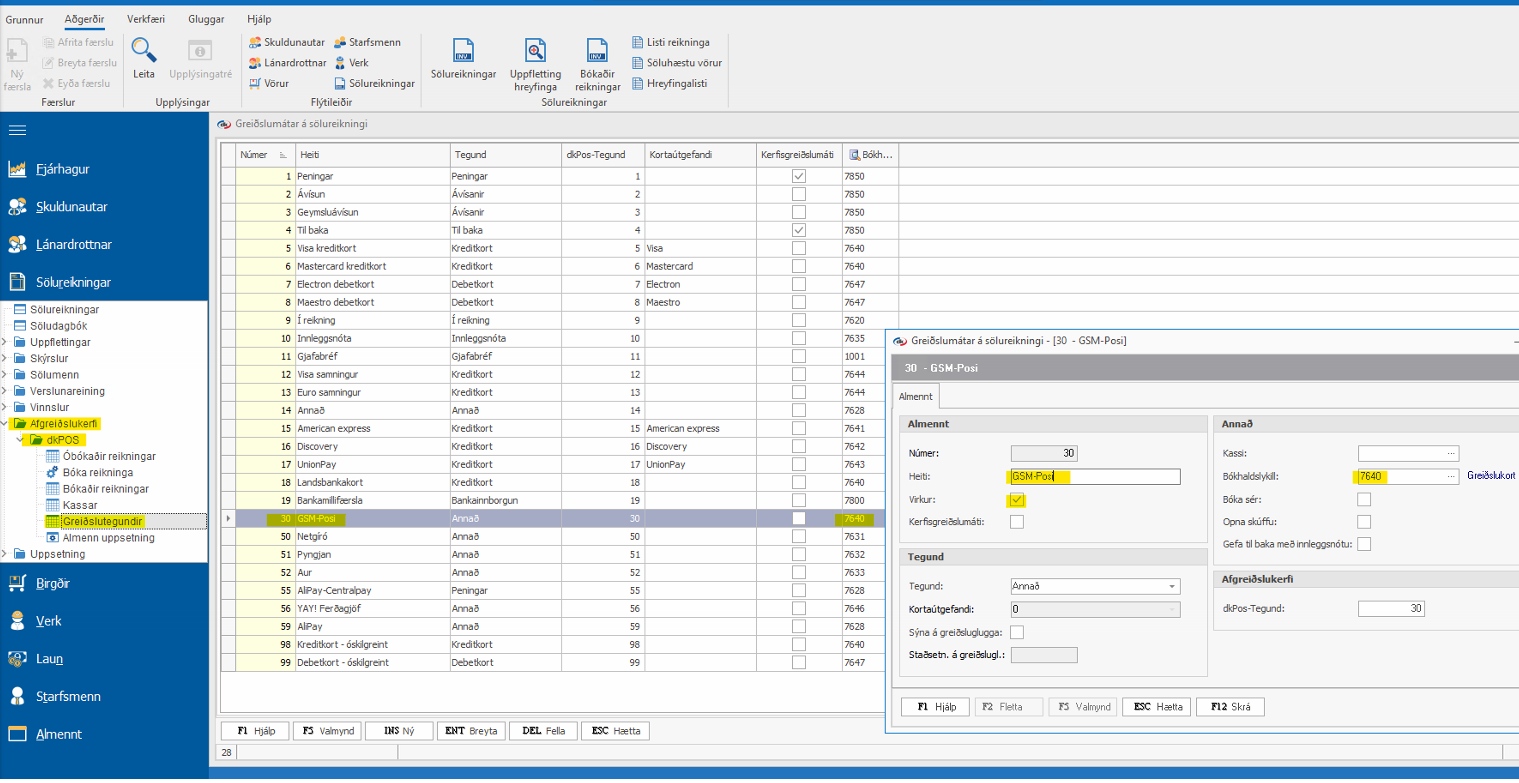
Handfrjáls / gsm posi sem greiðslutegund 

Fyrst þarf að stofna greiðslumátann í dk-inu, síðan í bakvinnslunni. // English Create the GSM posi payment type in dk system. 

English : Choose the correct ,,bókhaldslykill" key to charge these kind of payments into the dk system. 

English: Then here dkPos tegund that has to be the same number that will be created in the dkPos backend / dkPos bakvinnsla. 



Förum í bakvinnsluna, sækja frá dk  // English: Open dkPos get from dk (sækja gögn frá dk) 

Til að fá hann strax inn í bakvinnsluna.
Virkjum greiðslumátann síðan og birtum hann á greiðsluglugga ef viðkomandi vill. // English: Create the dkPos GSM charging type and be careful to put the same number as you chose earlier in the dk ,,dkPos tegund". 

English: Put the check mark in ,,birta á greiðsluglugga" 
And put checkmark also in ,,virkur" 







    • Related Articles

    • Símgreiðsla GSM iPos

      Til þess að gera símgreiðslu með dkPos (appinu) þá þarf að halda inni Kredit kort hnappnum Velja svo símgreiðsla: ATH ! Virkar á flestum posum þar sem opið er frá færsluhirði að taka símgreiðslur.
    • Verifone cloud posi uppsetning dkPOS app

      Uppsetning Opna hamborgara valmyndina efst uppi í hægra horni til að fara inn í stillingar. Fara í stillingar Fara í posategund Velja Posategund Velja Verifone Pos cloud a) Viðskiptavinir þurfa að nálgast "Auðkenni notanda" og "Api Key" á VeriFone ...
    • Að stofna greiðslutegund í afgreiðslukerfi

      Stofna greiðslumáta Það þarf að byrja að stofna greiðsutegund í dk. Það er gert undir Sölureikningar -> Agreiðslukerfi -> dkPOS -> Greislutegundir -> INS Ný Fylla út allar upplýsingar Passa þarf sérstaklega að haka við virkur og tengja réttan ...
    • TEYA cloud posi uppsetn. dkPos app

      Uppsetning Opna hamborgara valmyndina efst uppi í hægra horni til að fara inn í stillingar. Fara í stillingar Fara í posategund Velja Posategund Þegar búið er að velja posann þá er farið í ,,uppsetning" fyrir neðan. Velja auðkenna - þá birtist QR ...
    • Símgreiðslur á afgreiðslukassa Verifone posi

      Til að virkja símgreiðslur á Verifone PDSK posum. Farið er í aðgerðir - stillingar - posar flipinn Þetta hak er svo sett í ,,Moto enabled"